Areca-Tools installieren
So installieren Sie wichtige Tools für Areca RAID-Systeme.
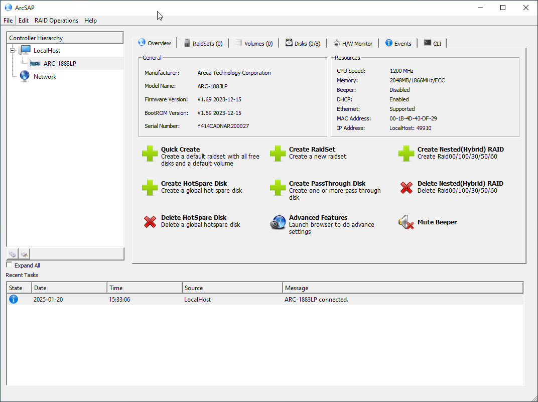
Areca Standard-GUI – MRAID ArcHttp – einrichten
Der MRAID beziehungsweise McRAID-Storage-Manager ist ein Firmware-basiertes Dienstprogramm, das über den auf Ihrem Betriebssystem installierten Webbrowser zugänglich ist.
Diese HTML-basierte Anwendung ermöglicht Ihnen via Browser (Safari, IE und Mozilla usw.) auf das RAID-System zugreifen zu können. Der Zugriff kann In-Band über Thunderbolt oder Out-of-Band über den Ethernet-Port erfolgen. Bei der In-Band-Methode können Sie den McRAID-Storage-Manager über den ArcHTTP-Proxyserver starten.
ArcHttp befindet sich im MRAID-Ordner und kann mit dem ArcHttp Command ausgeführt werden. Daraufhin öffnet sich im eingestellten Standard-Browser die ArcHttp Standard-GUI. Damit können Sie auf die Management Oberfläche des Controllers zugreifen.
- Die neuste MRAID ArcHttp Version 3.0.1 können Sie hier herunterladen:
https://www.areca.us/support/s_windows/utility/install_mraid-20241112.zip
- Alternativer MRAID Archttp Downloadlink für WIN: https://cloud.starline.de/s/LEB2aZY2s6rKdXz
- Alternativer MRAID Archttp Downloadlink für macOS: https://cloud.starline.de/s/XzNooZBXCM4bWqD
MRAID ArcHttp ab Version 3.0.0
Achtung!
Achtung! Ab Firmware 1.70 ist die neue ArcHttp Version 3.0.0 erforderlich, um ein Areca Gerät, das sich im NVMe-Modus befindet, über ArcHttp anzeigen zu lassen.
Ab ArcHttp Version 3.0.0 sieht die GUI nach der Installation folgendermaßen aus:
- Areca ArcHttp Config GUI ab Version 3.0.0 unter Windows.
- Unter Controller List werden vorhandene Geräte aufgelistet.

- Areca ArcHttp 3.0.0 Übersicht im Legacy Mode

- Areca ArcHttp GUI Mail-Menü General Configuration
(Sollten Sie auf dem Controller selbst konfigurieren.)

- SNMP Configuration
(Sollten Sie ebenfalls auf dem Controller selbst konfigurieren.)

- Rescan Controller (+ F5 Refresh)

- Collect Support Data

Achtung! Sollte sich das Areca-Device im NVMe-Modus befinden, wird es unter ArcHttp nicht mehr aufgeführt. CLI auf den Controller beziehungsweise ARC-8050T3U funktioniert dann im NVMe-Mode auch nicht mehr. (Als Grund nennt Areca die durch Apple eingeführten Änderungen in der Architektur von macOS.)
- Sollte man auf die GUI zugreifen wollen, geht das in diesem Fall nur über die IP-Adresse!
- Ansonsten müssen Sie den Legacy Mode verwenden.
Hinweis des Herstellers:
"Über den existierenden Areca Legacy-Treiber funktionieren ArcHttp und CLI auf jeder Plattform. Im NVMe-Modus ebenso, allerdings mit Ausnahme von macOS. Apple hat uns jede Möglichkeit für ArcHttp und CLI blockiert, um mit der RAID-Firmware zu kommunizieren. Aus diesem Grund unterstützen wir ArcHttp und CLI unter macOS nicht.“
- Das ArcSAP Management Tool für Windows Version 2.0.1 (Windows 11/10/8/7) können Sie hier herunterladen:
https://www.areca.us/support/s_windows/utility/arcsap_win-20241112.zip - Einen alternativen Starline-Downloadlink finden Sie hier:
ArcSAP für WIN: https://cloud.starline.de/s/gJ3K4eCmX4ok4s8
ArcSAP für macOS: https://cloud.starline.de/s/gRGE3qTRQeySir8


